提示:请阅读完全文后再开始操作,本文只列举相关方案,不保证资金和账号的绝对安全。
获取账号
此处简单介绍两种方法,网上都有被封号的经历。
购买成品号
- 优点:简单快速,不用自己绑定手机号,不用被暴雪人机验证折磨
- 缺点:注册信息不能自定义(得加钱)
淘宝搜索购买,购买后需要验证邮箱,更换邮箱或修改邮箱密码,以及修改暴雪账号的密码,绑定安全令。
自行注册
准备如下:
- 可用的加速器或者科学上网(绑定手机号也可能需要)
- 可用的邮箱,例如微软outlook
- 暴雪战网官网注册页面
- 暴雪战网国际版桌面客户端下载
账号地区很重要,与支付方式、手机号相关,建议选择香港,
- 优点:可以通过支付宝消费
- 缺点:香港手机号(+852)有较大概率已经绑定过其他战网账号。

使用客户端时,注意加速器和登录区服选择亚服。

遇到人机验证失败时,请尝试:
- 加速器使用路由模式,更换节点,更换加速器,更换上网魔法
- 更换浏览器,更换注册的设备(使用手机注册)
- 更换注册邮箱
- 更换注册地区
- ……
注册时可不填手机号,注册完成后,打开账号详细资料,根据提示,登录邮箱,点击链接完成邮箱验证,然后再绑定手机号。
绑定手机号
暴雪的手机号绑定需要使用post-paid(后付费)方式支付的手机号,pre-paid(预付费)的手机号无法接收暴雪的短信。而且需要和地区匹配,以香港地区为例,使用+852开头的手机号。
仅绑定 - sms-activate
sms-activate注册登录就不细说了。然后充值,支付宝最低2美元起充,但是有手续费,10美元没有手续费。看使用需求,前段时间Chatgpt需要美国手机号,也是这个方法。

然后左边选择激活,搜索blizzard,地区选择香港,

经个人测试,20min的是post-paid的,可以接收暴雪战网的短信,其他多天的是pre-paid的。可以试试,如果暴雪提示已经绑定其他账号,或者pre-paid号码,则等待2min换号或者退款。
长期持有 - 无忧行
方案不少,办理往来港澳通行证,去香港,或者在淘宝上购买实体卡,然后激活。也有易博通,无忧行这样的虚拟号平台,但虚拟号到期会回收重新出售,所以会有被其它账号绑定的情况(实体卡也一样)。易博通会有全新号码的活动,但需要港澳通行证激活,无忧行使用大陆身份证即可,按操作难易和风险自行取舍。
此处以无忧行举例,下载无忧行app,点击导航栏的电话/消息,选择境外本地号,通常最低为15天/12元,然后赌运气,如果没有被其他账号绑定,那么就可以长期持有了。

注意:如果有其他账号绑定过了,那么你只能通过暴雪 找到手机号绑定的账号的邮箱,然后进行联系,不知道密码的话什么也做不了,改不了密码,也解绑不了。申诉的话,客服要求你提供包含姓名和手机号的支付发票来证明所有权,无忧行打印的也是大陆手机号的,无法作为证明。
安全令
战网手机应用
基本都需要加速,后续不再重复提了。安卓设备在手机Google Play中搜索战网(IOS设备点这),下载安装,然后登录账号,登录成功后会提示开启安全令。
后续收到登录请求时,会弹出通知,点击确认即可。如果懒得加速,或者没有收到,可以手动输入代码。


然后,强烈建议,保存自己的序列号和还原码。为了避免出现战网应用被卸载、手机丢失而导致的无法使用安全令的情况,建议继续阅读下面内容。
其他2FA应用
由于部分手机不支持Google Play或者其他原因无法使用暴雪战网APP,此处需要通过暴雪的接口进行绑定。相关操作涉及到跨域请求,我还没买服务器,没法做成一键解决,所以需要手动执行以下步骤(文末有python工具,如果有python环境也可以试试)。
获取持有令牌
首先登录这个网页,登录后会显示404,不用管,将URL中的ST字段复制下来,例如
1https://account.battle.net/login/en/localhost?ST=US-1231ad5e6f78d2967d3790b7e55aa23d-1159911671&flowTrackingId=7270322d-f097-45e0-9393-6a3b2b9fcc0f
其中ST=后面的US-1231ad5e6f78d2967d3790b7e55aa23d-1159911671(不包括&)就是我们需要的SSO Token或者说Session Token会话令牌。下面是一行命令,太长也不好查看,先复制到你本地,然后将ST替换到下面的token=后面。以windows为例,WIN+R打开运行,输入cmd打开命令行终端,粘贴替换过的命令后回车执行。
1curl -X "POST" "https://oauth.battle.net/oauth/sso" -H "content-type: application/x-www-form-urlencoded; charset=utf-8" -d "client_id=baedda12fe054e4abdfc3ad7bdea970a&grant_type=client_sso&scope=auth.authenticator&token=替换这里"
结果会返回一个JSON格式的数据,
1{"access_token":"KRHNnEaUEig9epS23vUiNEtMaRtpnKpvm7","token_type":"bearer","expires_in":7775999,"scope":"auth.authenticator","sub":"1159911671"}
其中access_token访问令牌后面的KRHNnEaUEig9epS23vUiNEtMaRtpnKpvm7(不包括双引号"),就是我们需要的bearer持有令牌(SSO单点登录 Session会话 Token令牌 Access访问 Bearer持有)。
如果是,
1{"error":"invalid_token","error_description":"Invalid SSO token."}
就新开无痕窗口,重新登录获取ST。
绑定安全令
将下面这行命令复制到本地,然后把上面的access_token替换到下面的bearer字段,然后再次执行。
1curl -X "POST" "https://authenticator-rest-api.bnet-identity.blizzard.net/v1/authenticator" -H "accept: application/json" -H "Authorization: Bearer 替换这里" -d ""
绑定成功,返回结果如下,
1{"serial":"US231106348012","restoreCode":"P06NQWR5J1","deviceSecret":"8123f17245d2056f214613f099e367e311d7231b","timeMs":1734276868434,"requireHealup":false}
其中serial后面是序列号,restoreCode后面是恢复码,deviceSecret后面是40位密钥,很重要!保存好!不要泄露!
查询40位密钥
已经绑定过安全令的,再执行绑定操作,会返回以下结果:
1{"errorCode":"BLZBNTARA10000109","message":"Failed to add new authenticator; user already has an authenticator."}
此时序列号和恢复码的作用就来了(没有获取过bearer令牌的还是需要按照上面的操作,先登录获取bearer,如果不能登录就没办法了,试试联系客服吧),可以通过这两个去查询40位密钥,将下面这行命令复制到本地,然后替换bearer、序列号和恢复码,再次执行。
1curl -X "POST" "https://authenticator-rest-api.bnet-identity.blizzard.net/v1/authenticator/device" -H "accept: application/json" -H "Content-Type: application/json" -H "Authorization: Bearer 替换持有令牌" -d "{\"restoreCode\": \"替换还原码\", \"serial\": \"替换序列号\"}"
返回结果和绑定成功的结果应当一样,将它们都保存起来。
获取TOTP共享密钥
在网络上搜索base32编码工具(或者我的小工具),填入40位密钥,转换为base32编码,然后将其复制到你的2FA应用中,例如Google Authenticator,Microsoft Authenticator,Authy,KeepassXC,1Password,Bitwarden,LastPass等,设置加密算法为HMAC-SHA1,时间步长为30s,验证码长度为8位。这样就算暴雪战网app嘎了,你也有查看验证码的方式了。
然后,你才可以在账号设置中打开每次登录都需要安全令并且停用SMS的选项,否则你会出现需要登录手机应用但又需要安全令的死锁情况!

其他
ow封号问题
封一天,可能是同一加速器IP的人开挂连坐了,记得更换节点。
其次注意:
- 绑定安全令
- 游戏内不要更换节点
- 新号不要频繁更换节点
- 不要炸鱼
担心被封的话,短期内不要在国际服充值!不要充值!不要充值!
ow充值问题
如果是每个赛季续杯战令,几乎不需要,每期战令送600,微软积分也可以兑换。如果是为了赛季皮肤或者联动皮肤,建议看着活动充,会送50%。
最安全的方法是steam倒余额,大致75折,5k/10k大概是325¥/660¥,加上送的50%,大致是33¥/1k金币。
其次的方法是XBOX阿根廷代充,原理是XBOX可以随意转区,阿根廷价格最低,淘宝基本上是这个方式,5k/10k大概是130¥/260¥,加上送的50%,大致是18¥/1k金币。
两种方式相对安全,但都不是100%安全的,毕竟是违规操作,自己权衡。
微软积分
Microsoft Rewards微软积分,赚取积分的微软账号和暴雪的ow游戏账号可以不是一个,通过发放和兑换key的形式进行。
每天大概210积分,加上签到的5-15积分:
- 每日任务:大多是搜索,点一点就好了,每天30积分。
- 电脑端搜索:每次搜索3积分,每天最多可赚取90积分。
- 移动端搜索:每次搜索3积分,每天最多可赚取60积分。
- 微软必应app:签到5-15积分,阅读新闻(记得在搜索完的情况下进行)额外30积分。

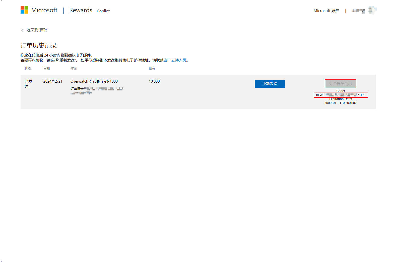
点击兑换,这里只做示范,如果200金币/1800积分有货,哪个更值一目了然。


然后查看订单,复制兑换码。


打开战网兑换页面,登录暴雪账号,输入兑换码,兑换成功。



重新打开游戏即可。
ow查看区服
进入一场比赛,按下CTRL + SHIFT + N,查看网络连接信息,[gtk1]即为当前区服代码

下表未经证实,仅供参考:
| 区服代码 | 位置 |
|---|---|
| ABJ1 | 中国北京 |
| ASZ1 | 中国苏州 |
| AHZB1 | 中国杭州 |
| TPE1 | 中国台北 |
| GTK1 | 日本东京 |
| ICN1 | 韩国首尔 |
| GAN3 | 韩国首尔 |
| GSG1 | 新加坡 |
| SYD2 | 澳大利亚悉尼 |
| GSG2 | 澳大利亚悉尼 |
| GEW3 | 德国法兰克福 |
| GEN1 | 芬兰赫尔辛基 |
| CDG1 | 法国巴黎 |
| AMS1 | 荷兰阿姆斯特丹 |
| MES1 | 巴林麦纳麦 |
| LAX1 | 美国洛杉矶 |
| ORD1 | 美国芝加哥 |
| GUW2 | 美国旧金山 |
| GUE4 | 美国华盛顿特区 |
| GRB1 | 巴西里约热内卢 |
| GBR1 | 巴西圣保罗 |
国服
国服的话,用同一个战网应用,切换服务器就可以登录,更新一下就能进游戏了。注意国服切换回国际服时,需要关闭网易的反作弊后台进程,否则会被国际服认为作弊应用,导致封号(国服公测期间不少人中招!!)。

日期 守望国服回归 2025/1/8 - 2025/1/15 国服公测 2025/1/15 确定回归奖励 2025/2/19 正式回归
相关链接
如果还没有解决你的问题,可以参考以下文章或视频,或者在评论区留言。